Pfeil zurück zur Übersicht

In2Soft Neuigkeiten

OTXStudio
OTXStudio

(pressebox) (München, 15.06.2010) DiagnosticTechDays@In2soft

Zu Beginn des Jahres war In2Soft auf der DiagnosticTechDays Tour quer durch Deutschland unterwegs.

Im Rahmen dieser Veranstaltungsreihe sind Diagnose-Experten von In2Soft direkt in die Nähe Ihrer Kunden gefahren, um dort über neueste Entwicklungen, Trends und mögliche Lösungen zu berichten. Die Teilnehmer erhielten Informationen über die Euro-5/Euro-6-Norm und WWH (World-Wide-Harmonization) und erfuhren alles über Trends in der Fahrzeugferndiagnose und Zukunftsperspektiven der ODX, OTX und MVCI Standards.

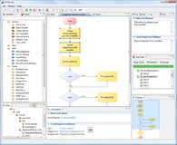
Das OTXStudio

Das OTXStudio ist ein Autorensystem in dem (Test)Abläufe im OTX-Format spezifiziert und implementiert werden. Somit können standardkonforme Abläufe in Entwicklung, Produktion und Kundendienst innerhalb der Prozesskette ausgetauscht, wiederverwendet und erweitert werden.

Mit der Umwandlung von ODX-Dateien in das von In2Soft entwickelte Binärformat bietet In2Soft ein Autorensystem, das sich insbesondere durch kurze Reaktionszeiten bei Benutzereingaben und dem schnellen Zugriff auf große Datenmengen während der Erstellzeit von OTX-Abläufen auszeichnet. Ein weiteres Highlight der aktuellen Version des OTXStudios ist die neu designte Benutzeroberfläche, die das Arbeiten auch ohne Programmierkenntnisse ermöglicht.

Neuer Formatter

Der Formatter erstellt einen PDF-Report ausgehend von einer ODX-Datenbasis. Entsprechend der gewählten Ebene in der Baumstruktur werden einzelne Ebenen oder komplette Projekte generiert.

Mit der neuen Version des Formatters kann ein PDF zukünftig in Sekunden generiert werden. Bei nahezu konstantem Arbeitsspeicherverbrauch kleiner 256 MB werden bis zu 200 Seiten pro Sekunde ausgegeben. Eine weitere Besonderheit ist, dass mit dieser Version auch äußerst große ODX-Daten verarbeitet und formatiert werden können. Der Formatter wird sowohl in der Standardversion des VisualODX DatabaseDesigners als auch als OEMspezifische Version, die auf den Fahrzeughersteller und dessen Zulieferer zugeschnitten ist, verfügbar sein. Das Release ist für das 3. Quartal 2010 geplant.

ASAM MCD-3D Server

Mit der neuen Version des D-Servers setzt In2Soft neue Maßstäbe. Insbesondere in den Punkten Laufzeitformat, Speicherverbrauch und Performance wurden signifikante Verbesserungen vorgenommen. Mit dem speziell entwickelten binären Laufzeitformat können die ODX-Daten bis zu 20fach optimiert gespeichert werden. Dadurch können die Daten weltweit schneller verteilt und der benötigte Festplattenspeicher bei Werkstatttestern merklich reduziert werden. Dabei ist der zur Laufzeit benötigte Speicherplatz im RAM ist im worstcase kaum größer als die Größe der komprimierten Daten auf der Festplatte. Ein weiteres Merkmal der neuen Version ist die um Längen verbesserte Performance, die auf die neuen Binärdaten zurückzuführen ist. Dies macht sich insbesondere beim Zugriff auf die Daten bemerkbar, der nahezu ohne Verzögerung erfolgt.

D-PDU-API

Mit der neuesten Implementierung des D-PDU-API Standards bietet In2Soft eine vollständige API als Schnittstelle zwischen einem D-Server und einem Fahrzeuginterface (VCI). Besondere Merkmale der Implementierung sind leistungsfähige Link-Queues, Multi-Llink und -Client-Fähigkeit, ausführliches Logging und der Support von gängigen Interfaces wie z. B. Peak und CANcardX/XL etc. Als Kommunikationsprotokolle und busse werden UDS, KWP, DoIP, TP1.6, TP2.0, CAN, K-Line und Ethernet unterstützt.

D-PDU-API Test-Suite

Die Test-Suite ermöglicht eine schnelle Inbetriebnahme von D-PDU-API fähigen VCIs beliebiger Hersteller. In verschiedenen Betriebsmodi werden Konformitäts- (API), Performance- und Protokolltests durchgeführt. Die benötigten Testfälle werden mitgeliefert. Neben diesen automatisierten Tests sind über eine GUI auch manuelle Tests möglich, wie z. B. Setzen eines Parameters, Absetzen von Requests, periodisches Senden/Empfangen etc. Die Test-Suite eignet sich insbesondere für den Einsatz im Rahmen von VCI-Ausschreibungen, um beispielsweise Kenngrößen der VCIs verschiedener Anbieter zu ermitteln und zu vergleichen.

D-PDU-API Log-Analyzer

Zur Analyse von Log-Dateien, die an der D-PDU-API mitgeschrieben werden, bietet In2Soft ein leistungsfähiges Software-Werkzeug an. Mit diesem werden Log-Dateien nach sog. Logical-Links sortiert und als Baumstruktur dargestellt, was das Auffinden von Fehlern wesentlich vereinfacht. Unterhalb eines Links können die abgeschickten und empfangenen Nachrichten auf Datenstrom, Kommunikationsparameter und zeitlichem Verhalten untersucht werden. Dabei können beliebig viele Links komfortabel betrachtet werden. Zur Analyse von Log-Dateien beim Einsatz von VCIs anderer Hersteller bietet In2Soft die Möglichkeit eines Sniffers, der als Router zwischen D-Server und D-PDU-API fungiert und die Log-Informationen in das gewünschte Format konvertiert.

Ansprechpartner:

Frau Köhler
Telefon: +49 (89) 3229966-0

Datei-Anlagen:
Pfeil zurück zur Übersicht